How To Draw Er Diagram In Oracle Sql Developer . In the new diagram window, select entity relationship diagram and click next. How to draw er diagrams.
Oracle Sql Developer Er Diagram from ermodelexample.com
The basic steps are the same wherever you are working. Now click on the add objects button and select the tables and then click on the ok button, as shown in the. Select entity in diagram toolbar and click on the diagram to create an entity.
Oracle Sql Developer Er Diagram
This er diagram tool also supports importing schema from mysql, oracle, and sql server allowing you to generate erd fast and easy. Yes oracle sql developer is free. Go to the relational models node in the tree. The basic steps are the same wherever you are working.
Source: sumsoftsolutions.com
Helped me figure out how to create a new erd within sql developer. Oracle sql developer data modeler is a free graphical tool that enhances productivity and. The scripts and table descriptions for these schemas are in section hr schema and oe schema, respectively. Open the data modeler browser in sql developer. Save and share projects publicly;
Source: www.youtube.com
The basic steps are the same wherever you are working. Save and share projects publicly; Let's start by creating the first entity route. The scripts and table description for schema pm are at pm schema. This is because it lets users to see complicated relationships in a straightforward format.
Source: www.thatjeffsmith.com
This er diagram tool also supports importing schema from mysql, oracle, and sql server allowing you to generate erd fast and easy. Identify all the entities in the system. To create an erd, select diagram > new from the toolbar. Connect them using a line and add a diamond in the middle describing the relationship. Go to the relational models.
Source: ermodelexample.com
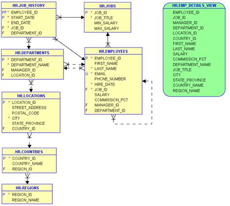
Identify all the entities in the system. Go to the relational models node in the tree. Illustrates sample schemas hr and oe and their relationship. In this tutorial, i will show you how to create an er diagram with microsoft sql server management studio (ssms) 16. Save and share projects publicly;
Source: ermodelexample.com
Let's start by creating the first entity route. Oracle sql developer data modeler is platform independent and is compatible with oracle database version 9.2.0.1 and later. How to draw er diagrams. The real requirement is someone needs to visually see how their views draw on data from other views and tables. Select entity in diagram toolbar and click on the.
Source: ermodelexample.com
1# select db connection and click on next. In this tutorial, i will show you how to create an er diagram with microsoft sql server management studio (ssms) 16. Oracle has a free tool sql developer that has can presumably reverse engineer an oracle database. Select entity in diagram toolbar and click on the diagram to create an entity. Create.
Source: ermodelexample.com
Illustrates sample schemas hr and oe and their relationship. Identify all the entities in the system. This er diagram tool also supports importing schema from mysql, oracle, and sql server allowing you to generate erd fast and easy. One of the first steps is identifying ???what??? your system is. It's a great way to design a new relational database or.
Source: ermodelexample.com
Generate an erd for selected tables in sql developer. Hi all i am using sql developer and my version is 9i. Yes oracle sql developer is free. If you crate diagram for the first time you may get the following message. Let's start by creating the first entity route.
Source: dataedo.com
The complex database structure can be easily represented in form of entity relationship model. When i click on a table within the tree in order to drag it to the canvas, the software usually interprets the click as a request to see the information for the table itself in a new application tab rather than the start. Navigating diagrams in.